一、【业务场景】
1、老仓推智能仓单据时直接生成制单状态的入库单,PDA 指定码货员后可能出现后台入库单数据变更的情况;饮料仓 App 提交后直接生成审核状态的入库单,缺乏灵活的码货员调整入口,影响数据准确性。
2、客户送货单卸完货后需由码货员签名确认,收货主管审核入库单时需同步指定码货员,确保码货责任归属清晰;同时需支持同一入库单多人码货,绩效数据按规则分摊统计。
二、【功能介绍】
问题编号:EAR-232563
更新范围:新 WMS(入库单、收货绩效 - 码货绩效 tab)
限制条件:无
本次系统升级迭代,为解决无 PDA 场景码货员指派、入库单数据变更冲突及绩效统计需求,优化码货员管理流程
三、【使用说明】
1、新 WMS - 入库单(码货员指派)
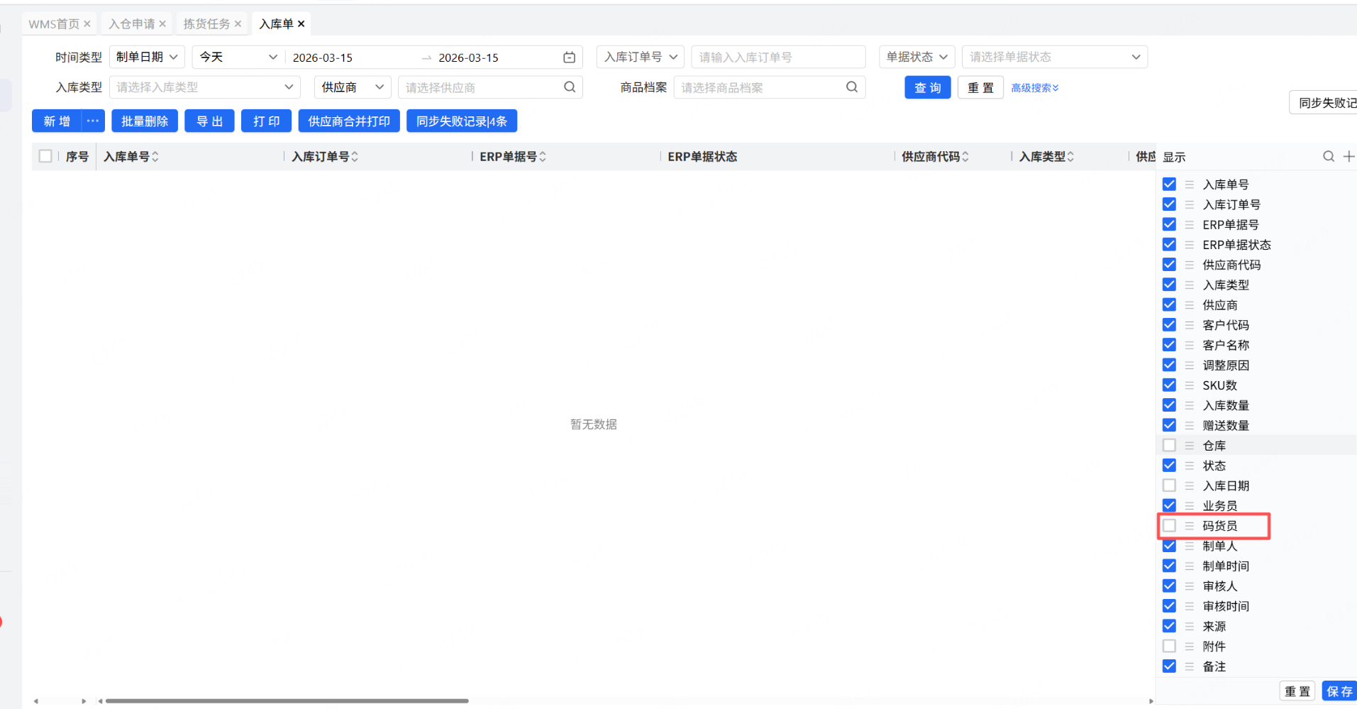
功能路径:新 WMS - 入库单 - 进入目标入库单列表 - “码货员” 列
操作规则:
(1)显示 “码货员” 列
在入库单列表页,右键点击列标题区域,勾选 “码货员” 选项,该列将显示在 “业务员” 列之后,支持点击列标题排序;
码货员列默认显示已指派的码货员名称,多个码货员以逗号分隔。
(2)指派码货员操作
点击入库单列表页的 “指派码货员” 按钮(需拥有 “入库单 - 编辑” 权限),弹出 “选择码货员” 弹窗;
弹窗内码货员数据来源为 “当前配送中心的所有客户”,支持多选,勾选目标码货员后点击 “确认”;
若该入库单由仓配 App 收货生成,且 App 内已指派码货员,弹窗将默认带出已选择的码货员,可直接保留或修改;
保存后,系统将删除该入库单原有的码货员数据,按新选择的码货员重新计算绩效;
支持删除已选择的码货员:重新打开 “选择码货员” 弹窗,取消对应码货员勾选,保存后系统删除该码货员信息并重新计算绩效;
状态限制:入库单处于审核状态时,仍可正常操作指派 / 修改码货员
(3)数据同步规则
举例:商品 A、B 在同一收货任务内,仓配 App 收货时为 A 商品指派码货员甲,收货完成生成入库单后,收货任务中商品 A、B 的码货员均显示 “甲”;
若在 WMS 入库单中新增指派码货员甲、乙、丙,保存后入库单码货员列显示 “甲、乙、丙”,收货任务中商品 A、B 的码货员同步更新为 “甲、乙、丙”。
(4)绩效分摊规则
同一入库单指派多个码货员时,系统将入库单内合计入库数量平均分摊给每个码货员,四舍五入保留两位小数;
例如:入库单合计入库数量 100.00 件,指派 3 名码货员,则每人分摊 33.33 件,总分摊数量不足部分由最后一名码货员补足(33.34 件)。
2、新 WMS - 收货绩效 - 码货绩效 tab(绩效生成)
功能路径:新 WMS - 收货绩效模块 - 切换至 “码货绩效 tab” 页
操作规则:
绩效生成时机:由原 “收货采集时生成” 优化为 “收货提交生成入库单后生成”;
数据依据:系统保留原有数据表,作为入库单生成时码货绩效的计算依据;
支持流程:
流程 1(美多流程):收货时通过 App 指派码货员,支持同一收货任务分两次收货并指派不同码货员,生成入库单后按实际指派情况分别统计绩效;
流程 2(博全流程):收货完成后,在入库单界面统一指派码货员,系统按人数均摊入库数量并生成绩效;
绩效查看:可按码货员、时间等维度筛选查看绩效数据,数据精准对应入库单指派记录。
四、【注意事项】
弹窗内仅显示当前配送中心的所有客户,跨配送中心的客户无法被选择为码货员,需确保码货员归属正确的配送中心。
多次指派码货员时,系统会删除该入库单之前的码货员数据及对应绩效,重新按新选择的码货员分摊绩效,操作前需确认数据准确性。
入库单审核后仍可修改码货员,修改后绩效会实时重新计算,不影响入库单其他状态及数据。
.jpeg)