所有文章
新版界面知识库
常见问题
购买临时授权点
前台常用功能操作视频
乐檬短信常见问题
常用工具下载
AI识别相关问题
操作视频中心
前台POS
进销存
档案
零售
采购
储值卡
配送
批发
库存
结算
加工
数据分析
其他
如何在系统使用个人网银/企业网银付款
【历史数据分析】付费查询
供应商在乐檬供应商平台APP上突然查不到销售数据
供应商在乐檬供应商平台APP上突然查不到销售数据
乐檬支付自动打款改为手工提现
云服务续费提示:已存在于待支付订单
如何开启客服授权
供应商直送单流程new web
乐檬零售APP保质期商品提醒忽略商品第二天还是会再次提醒
乐檬零售APP保质期商品提醒忽略商品第二天还是会再次提醒
乐檬零售APP如何删除商品
乐檬零售采购收货OCR识别功能
APP在线订单提醒功能使用规则说明
商品查询筛选模板设置
双显示器下,让POS运行在任意显示屏
手机app需要显示三级类别
手机app库存盘点
APP如何多人盘点
乐檬零售app服务费到期提醒
清理打印机的打印任务
向日葵远程软件安装包
营业额、毛利权限
单据状态颜色显示优先级
查询门店能使用多少台收银机(授权点数)
乐檬零售APP门店补货设置推荐商品
老版应用市场订阅功能
查询系统所有者
库存查询里同区域库存如何关闭
5天内自动登录不生效
门店如何变更直营店/加盟店
乐檬零售APP收款分析自定义日期滑不动
乐檬零售APP价签申请找不到成分商品
设置库存预警(安全库存)提醒
用户A和B是同样的角色/同家门店,A可以看到某张单据,B看不到
用户A和B是同样的角色/同家门店,A可以看到某张单据,B看不到
顾客消费自助开票
乐檬软件后台网址
账套所有者移交
线下云服务费如何续费/云服务续费
要货价,调出价取值规则
AMA系统调用价格规则说明
报表调整
乐檬新零售V2
全渠道会员V2
订单聚合OMS
配送聚合
企微助手
消息中心
档案中心
乐檬支付
企微助手常见问题
乐檬资金
非标WMS
乐檬供应商平台
费用中心
乐檬快捷配置硬件文档
更新说明
硬件相关问题
乐檬零售产品每周常见问题发布
乐檬开放平台
新界面软件使用指南
【历史数据分析】付费查询
最后更新于 2025/07/14 阅读数 202 创建人:李学志
一、功能场景
【历史数据分析】付费查询说明
二、操作步骤
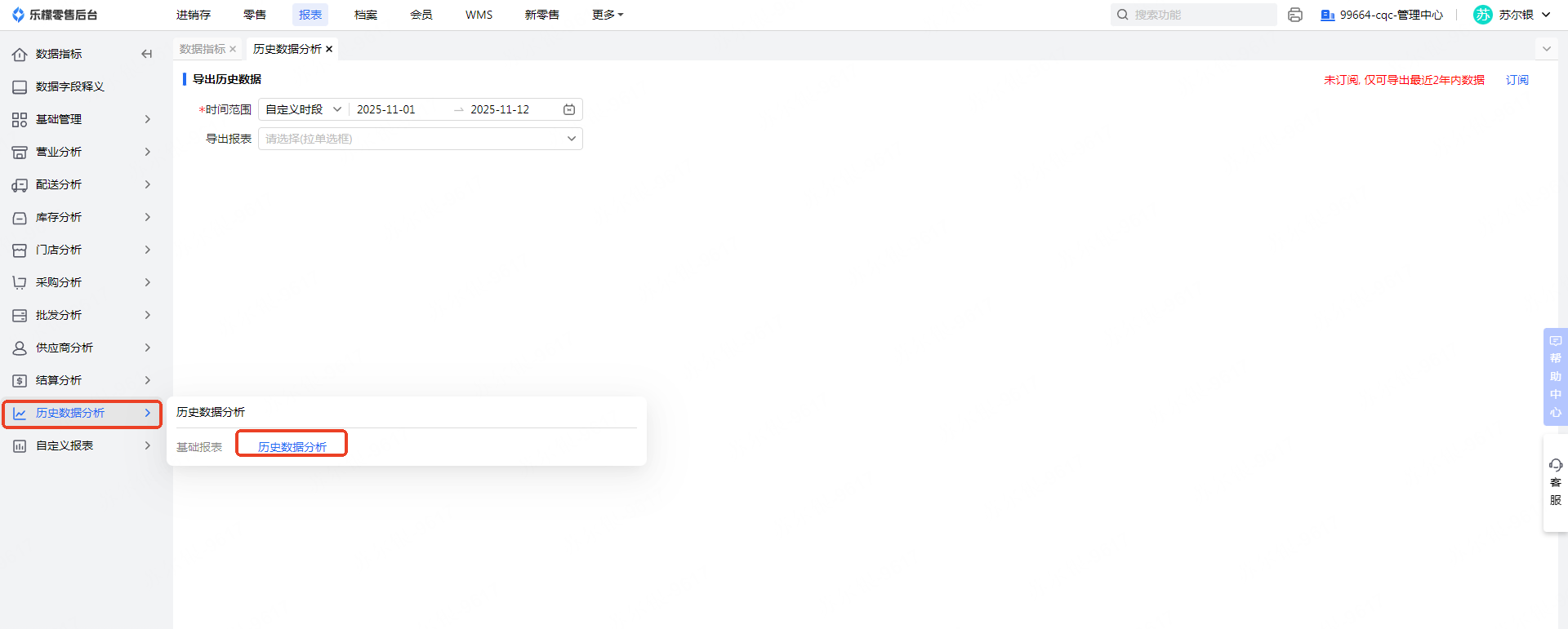
👉【操作路径】:报表-历史数据分析-历史数据分析
2年内数据免费查询,超过2年的历史数据,需额外付费开通查询, 付费成功后请重新登录并于48小时内生效
注:历史数据只支持2017年后,客户自行删除的数据无法保留历史
付费开通后,仅限在功能【历史数据分析】中导出历史数据查询
收费标准:
三、注意事项
付费开通后,请于右边在线客服链接点击联系客服;
四、更多相关内容
评价这篇文档
有帮助
没帮助
未能解决您的问题?请联系
在线客服
.jpeg)