所有文章
新版界面知识库
常见问题
购买临时授权点
前台常用功能操作视频
乐檬短信常见问题
常用工具下载
AI识别相关问题
操作视频中心
前台POS
进销存
报表调整
乐檬新零售V2
全渠道会员V2
订单聚合OMS
配送聚合
企微助手
消息中心
档案中心
乐檬支付
企微助手常见问题
乐檬资金
非标WMS
乐檬供应商平台
费用中心
乐檬快捷配置硬件文档
更新说明
硬件相关问题
乐檬零售产品每周常见问题发布
乐檬开放平台
新界面软件使用指南
设置小程序上不可以自主注销会员
最后更新于 2024/10/11 阅读数 199 创建人:曾庆昶
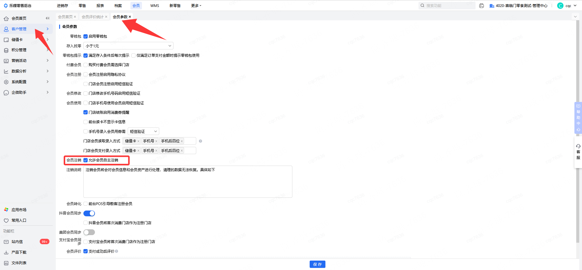
一、问题场景
在小程序里,余额为0的情况下,顾客是可以自己注销身份的,注销后身份名下的卡也会自动回收,有的商家会员卡是有收取工本费的,在前台回收卡商家是会退回工本费的,但顾客如果小程序上直接注销回收了就无法退回了。所以需要控制顾客不可以在小程序上自主注销会员
二、操作步骤
👉【操作路径】:全渠道会员V2-客户管理-会员参数,取消勾选【允许会员自主注销】参数

三、注意事项
暂无
四、更多相关内容
评价这篇文档
有帮助
没帮助
未能解决您的问题?请联系
在线客服
.jpeg)